Pipeline Stage Library

This section discusses the available stages that can be called and added to the pipeline.

UpdateBOOTFiles

This stage downloads the needed files and then proceeds to update the files on the device’s SD card. After updating, the device reboots. For pluto and m2k, this stage downloads their firmware and then updates the device’s firmware.

@startuml UpdateBOOTFiles Workflow
start
title UpdateBOOTFiles Stage Workflow
:Execute UpdateBOOTFiles stage;
:Print board name and branches;

partition "Try Block" {
  if (Board is Pluto?) then (yes)
    :Download firmware files via Nebula;
    note right: dl.bootfiles ____board-name={board} ____branch={firmwareVersion} ____firmware
  else (no)
    :Download boot files via Nebula;
    note right: dl.bootfiles ____board-name={board} ____source-root={source_root} ____source={source} ____branch={branches}
  endif
  :Get git SHA for board;
  :Update boot files on device;
  note right: manager.update-boot-files ____board-name={board} ____folder=outs
  if (Board is Pluto?) then (yes)
    :Set local NIC IP from USB device;
    note right: uart.set-local-nic-ip-from-usbdev ____board-name={board}
  endif
  :Set elastic fields (success);
  note right
  set_elastic_field(board, 'uboot_reached', 'True')
  set_elastic_field(board, 'kernel_started', 'True')
  set_elastic_field(board, 'linux_prompt_reached', 'True')
  set_elastic_field(board, 'post_boot_failure', 'False')
  end note
}

partition "Exception Handling" {
  if (Exception occurs?) then (yes)
    :Log stack trace;
    switch (Exception type?)
    case (u-boot not reached)
      :Set elastic fields;
      note right
      board, uboot_reached = False
      board, kernel_started = False
      board, linux_prompt_reached = False
      end note
    case (u-boot menu cannot boot kernel)
      :Set elastic fields;
      note right
      board, uboot_reached = True
      board, kernel_started = False
      board, linux_prompt_reached = False
      end note
    case (Linux not fully booting)
      :Set elastic fields;
      note right
      board, uboot_reached = True
      board, kernel_started = True
      board, linux_prompt_reached = False
      end note
    case (Ethernet/SSH issues)
      :Set elastic fields;
      note right
      board, uboot_reached = True
      board, kernel_started = True
      board, linux_prompt_reached = True
      board, post_boot_failure = True
      end note
    case (Other errors)
      :Log unexpected failure;
    endswitch
    :Get git SHA for board;
    if (send_results enabled?) then (yes)
      :Set failing stage info;
      note right
      last_failing_stage = 'UpdateBOOTFiles'
      last_failing_stage_failure = exception message
      end note
      :Call SendResults stage;
    endif
    :Throw UpdateBOOTFiles failed exception;
    note right: Exception thrown but finally block still executes
  endif
}

partition "Finally Block" {
  :Archive UART logs;
  note right
  run_i("if [ -f ${board}.log ]; then mv ${board}.log uart_boot_" + board + ".log; fi")
  archiveArtifacts artifacts: 'uart_boot_*.log', followSymlinks: false, allowEmptyArchive: true
  end note
}

stop
@enduml
    Success Case:
    - uboot_reached: True
    - kernel_started: True  
    - linux_prompt_reached: True
    - post_boot_failure: False
end note

alt Exception occurs
    UBF -> UBF: Analyze exception message
    
    alt u-boot not reached
        UBF -> ES: Set uboot_reached=False, kernel_started=False, linux_prompt_reached=False
    else u-boot menu cannot boot kernel
        UBF -> ES: Set uboot_reached=True, kernel_started=False, linux_prompt_reached=False
    else Linux not fully booting
        UBF -> ES: Set uboot_reached=True, kernel_started=True, linux_prompt_reached=False
    else Ethernet/SSH issues
        UBF -> ES: Set uboot_reached=True, kernel_started=True, linux_prompt_reached=True, post_boot_failure=True
    else Other errors
        UBF -> UBF: Log unexpected failure
    end
    
    UBF -> UBF: get_gitsha(board)
    
    alt send_results enabled
        UBF -> ES: Set last_failing_stage=UpdateBOOTFiles
        UBF -> ES: Set last_failing_stage_failure message
        UBF -> UBF: Call SendResults stage
    end
    
    UBF -> JP: Throw UpdateBOOTFiles failed exception
end

UBF -> UBF: Archive UART logs (rename {board}.log to uart_boot_{board}.log)
UBF -> JP: Stage completed

@enduml

RecoverBoard

This stage enables users to recover boards when they can no longer be accessed. Reference files are first downloaded, then the board is recovered using the recovery device manager function of Nebula.

@startuml RecoverBoard Workflow
start
title RecoverBoard Stage Workflow
:Execute RecoverBoard stage;
:Define reference branches;
note right: ref_branch = ['boot_partition', 'release']
if (Board is pluto?) then (yes)
  :Log "Recover stage does not support pluto yet!";
  stop
else (no)
  :Enter recovery directory;
  partition "Try Block" {
    :Fetch reference boot files;
    note right: 'dl.bootfiles - -board-name=' + board + ' - -source-root="' + gauntEnv.nebula_local_fs_source_root + '" - -source=' + gauntEnv.bootfile_source +  ' - -branch="' + ref_branch.toString() + '"'
    :Extract reference fsbl and u-boot;
    note right
    cd outs/
    cp bootgen_sysfiles.tgz ..
    tar -xzvf bootgen_sysfiles.tgz
    cp u-boot-*.elf u-boot.elf
    end note
    :Execute board recovery;
    note right: manager.recovery-device-manager ____board-name={board} ____folder=outs ____sdcard
  }
  partition "Exception Handling" {
    if (Exception occurs?) then (yes)
      :Log stack trace;
      :Re-throw exception;
      note right: throw ex
    endif
  }
  partition "Finally Block" {
    :Archive UART logs;
    note right
    run_i("if [ -f ${board}.log ]; then mv ${board}.log uart_recover_" + board + ".log; fi")
    archiveArtifacts artifacts: 'uart_recover_*.log', followSymlinks: false, allowEmptyArchive: true
    end note
  }
endif
:Stage completed;
stop
@enduml

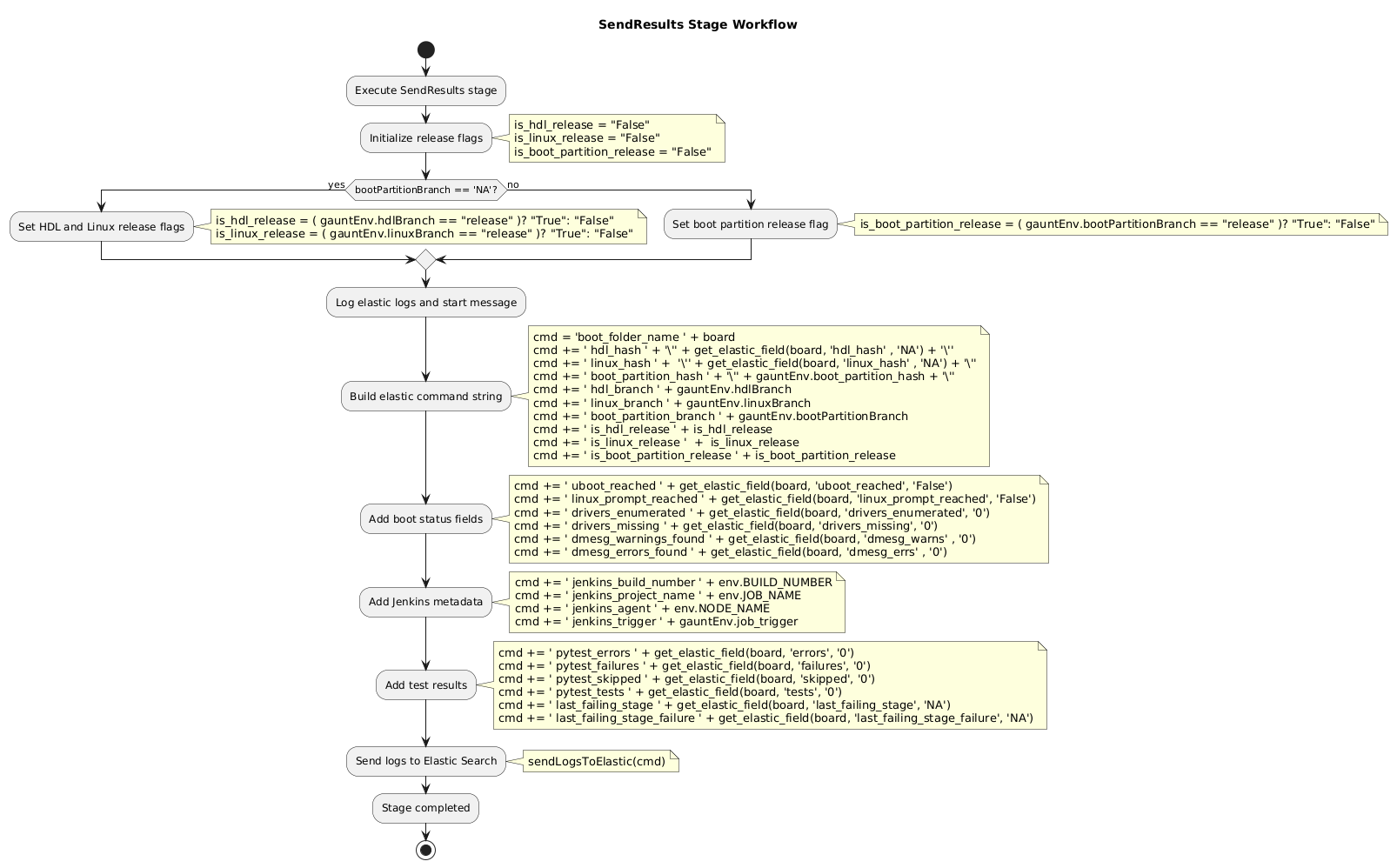
SendResults

This stage sends the collected results from all stages to the elastic server which will then be processed for easy viewing.

@startuml SendResults Workflow
start
title SendResults Stage Workflow
:Execute SendResults stage;
:Initialize release flags;
note right
is_hdl_release = "False"
is_linux_release = "False"
is_boot_partition_release = "False"
end note

if (bootPartitionBranch == 'NA'?) then (yes)
  :Set HDL and Linux release flags;
  note right
  is_hdl_release = ( gauntEnv.hdlBranch == "release" )? "True": "False"
  is_linux_release = ( gauntEnv.linuxBranch == "release" )? "True": "False"
  end note
else (no)
  :Set boot partition release flag;
  note right
  is_boot_partition_release = ( gauntEnv.bootPartitionBranch == "release" )? "True": "False"
  end note
endif

:Log elastic logs and start message;
:Build elastic command string;
note right
cmd = 'boot_folder_name ' + board
cmd += ' hdl_hash ' + '\'' + get_elastic_field(board, 'hdl_hash' , 'NA') + '\''
cmd += ' linux_hash ' +  '\'' + get_elastic_field(board, 'linux_hash' , 'NA') + '\''
cmd += ' boot_partition_hash ' + '\'' + gauntEnv.boot_partition_hash + '\''
cmd += ' hdl_branch ' + gauntEnv.hdlBranch
cmd += ' linux_branch ' + gauntEnv.linuxBranch
cmd += ' boot_partition_branch ' + gauntEnv.bootPartitionBranch
cmd += ' is_hdl_release ' + is_hdl_release
cmd += ' is_linux_release '  +  is_linux_release
cmd += ' is_boot_partition_release ' + is_boot_partition_release
end note

:Add boot status fields;
note right
cmd += ' uboot_reached ' + get_elastic_field(board, 'uboot_reached', 'False')
cmd += ' linux_prompt_reached ' + get_elastic_field(board, 'linux_prompt_reached', 'False')
cmd += ' drivers_enumerated ' + get_elastic_field(board, 'drivers_enumerated', '0')
cmd += ' drivers_missing ' + get_elastic_field(board, 'drivers_missing', '0')
cmd += ' dmesg_warnings_found ' + get_elastic_field(board, 'dmesg_warns' , '0')
cmd += ' dmesg_errors_found ' + get_elastic_field(board, 'dmesg_errs' , '0')
end note

:Add Jenkins metadata;
note right
cmd += ' jenkins_build_number ' + env.BUILD_NUMBER
cmd += ' jenkins_project_name ' + env.JOB_NAME
cmd += ' jenkins_agent ' + env.NODE_NAME
cmd += ' jenkins_trigger ' + gauntEnv.job_trigger
end note

:Add test results;
note right
cmd += ' pytest_errors ' + get_elastic_field(board, 'errors', '0')
cmd += ' pytest_failures ' + get_elastic_field(board, 'failures', '0')
cmd += ' pytest_skipped ' + get_elastic_field(board, 'skipped', '0')
cmd += ' pytest_tests ' + get_elastic_field(board, 'tests', '0')
cmd += ' last_failing_stage ' + get_elastic_field(board, 'last_failing_stage', 'NA')
cmd += ' last_failing_stage_failure ' + get_elastic_field(board, 'last_failing_stage_failure', 'NA')
end note

:Send logs to Elastic Search;
note right: sendLogsToElastic(cmd)
:Stage completed;
stop
@enduml

Test Stages

There are also available test stages defined in the stage library.

LinuxTests

This stage checks for dmesg errors, checks iio devices, and runs diagnostics on boards.

@startuml LinuxTests Workflow
start
title LinuxTests Stage Workflow
:Execute LinuxTests stage;
:Initialize variables;
note right
failed_test = ''
drivers_count = 0
missing_drivers = 0
end note

partition "Try Block" {
  :Get board IP address;
  note right: def ip = nebula('update-config network-config dutip --board-name='+board)
  
  partition "DMESG Check" {
    :Check DMESG for errors;
    note right: nebula("net.check-dmesg - - ip='" + ip + "' - - board-name=" + board)
    if (DMESG check fails?) then (yes)
      :Add failure to failed_test;
      note right: failed_test = failed_test + "[dmesg check failed: ${ex.getMessage()}]"
    endif
  }
  
  partition "IIO Devices Check" {
    :Check IIO devices;
    note right: nebula('driver.check-iio-devices - - uri="ip:'+ip+'" - - board-name='+board, true, true, true)
    if (IIO devices check fails?) then (yes)
      :Add failure to failed_test;
      :Parse missing devices;
      :Write missing devices log;
      :Set elastic field for missing drivers;
    note right
        failed_test += "[iio_devices check failed: ${ex.getMessage()}]"
        missing_devs = Eval.me(ex.getMessage().split('\n').last().split('not found')[1].replaceAll("'\$",""))
        missing_drivers = missing_devs.size()
        writeFile(file: board+'_missing_devs.log', text: missing_devs.join(","))
        set_elastic_field(board, 'drivers_missing', missing_drivers.toString())
    end note
    endif
  }
  
  :Get drivers enumerated;
  note right: nebula('update-config driver-config iio_device_names -b '+board, false, true, false)
  
  partition "Diagnostics Check" {
    if (Board is not firmware board?) then (yes)
      :Run network diagnostics;
      note right: nebula("net.run-diagnostics - - ip='"+ip+"' - - board-name="+board, true, true, true)
      :Archive diagnostic reports;
      note right: archiveArtifacts artifacts: '*_diag_report.tar.bz2', followSymlinks: false, allowEmptyArchive: true
      if (Diagnostics fails?) then (yes)
        :Add failure to failed_test;
        note right: failed_test = failed_test + " [diagnostics failed: ${ex.getMessage()}]"
      endif
    endif
  }
  
  if (Any tests failed?) then (yes)
    :Throw Linux Tests Failed exception;
    note right: if(failed_test && !failed_test.allWhitespace)
  endif
}

partition "Exception Handling" {
  if (Exception occurs?) then (yes)
    :Throw NominalException;
    note right: throw new NominalException(ex.getMessage())
  endif
}

partition "Finally Block" {
  :Count DMESG errors and warnings;
  note right
    set_elastic_field(board, 'dmesg_errs', sh(returnStdout: true, script: 'cat dmesg_err_filtered.log | wc -l').trim())
    set_elastic_field(board, 'dmesg_warns', sh(returnStdout: true, script: 'cat dmesg_warn.log | wc -l').trim())
  end note
  
  :Rename and archive logs;
  note right
    run_i("if [ -f dmesg.log ]; then mv dmesg.log dmesg_" + board + ".log; fi")
    run_i("if [ -f dmesg_err_filtered.log ]; then mv dmesg_err_filtered.log dmesg_" + board + "_err.log; fi")
    run_i("if [ -f dmesg_warn.log ]; then mv dmesg_warn.log dmesg_" + board + "_warn.log; fi")
    archiveArtifacts artifacts: '*.log', followSymlinks: false, allowEmptyArchive: true
  end note
}

:Stage completed;
stop
@enduml

PyADITests

This stage runs the pyadi-iio test on the target board.

@startuml PyADITests Workflow
start
title Run Python Tests Stage Workflow
:Execute Run Python Tests stage;

partition "Try Block" {
  :Get board configuration and declare variables;
  note right
  ip = nebula('update-config network-config dutip - - board-name=' + board)
  serial = nebula('update-config uart-config address - - board-name=' + board)
  def uri;
  println('IP: ' + ip)
  end note
  
  :Clone pytest-libiio repository;
  note right
  run_i('git clone -b "' + gauntEnv.pytest_libiio_branch + '" ' + gauntEnv.pytest_libiio_repo, true)
  end note
  
  partition "pytest-libiio Setup" {
    :Install pytest-libiio in its directory;
    note right
    dir('pytest-libiio') {
        run_i('python3 setup.py install', true)
    }
    end note
  }
  
  :Clone pyadi-iio repository;
  note right
  run_i('git clone -b "' + gauntEnv.pyadi_iio_branch + '" ' + gauntEnv.pyadi_iio_repo, true)
  end note
  
  :Enter pyadi-iio directory;
  note right: dir('pyadi-iio')
  
  partition "pyadi-iio Setup (within dir)" {
    
    :Install dependencies;
    note right
    run_i('pip3 install -r requirements.txt', true)
    run_i('pip3 install -r requirements_dev.txt', true)
    run_i('pip3 install pylibiio', true)
    end note
    
    :Create test directories;
    note right
    run_i('mkdir testxml')
    run_i('mkdir testhtml')
    end note
    
    :Determine URI source;
    if (iio_uri_source == "ip"?) then (yes)
      :Set IP URI;
      note right: uri = "ip:" + ip
    else (no)
      :Set serial URI;
      note right: uri = "serial:" + serial + "," + gauntEnv.iio_uri_baudrate.toString()
    endif
    
    :Configure board markers;
    note right
    check = check_for_marker(board)
    board = board.replaceAll('-', '_')
    board_name = check.board_name.replaceAll('-', '_')
    marker = check.marker
    end note
    
    :Build pytest command;
    note right
    cmd = "python3 -m pytest - - html=testhtml/report.html - - junitxml=testxml/" + board + "_reports.xml - - adi-hw-map -v -k 'not stress' -s - - uri='ip:"+ip+"' -m " + board_name + " - - capture=tee-sys" + marker
    end note
    
    :Execute pytest tests;
    note right: statusCode = sh script:cmd, returnStatus:true
    
    if (HTML report exists?) then (yes)
      :Publish HTML report;
      note right
    publishHTML(target : [
        escapeUnderscores: false,
        allowMissing: false,
        alwaysLinkToLastBuild: false,
        keepAll: true,
        reportDir: 'testhtml',
        reportFiles: 'report.html',
        reportName: board,
        reportTitles: board])
    }
      end note
    endif
    
    if (XML results exist?) then (yes)
      partition "Parse pytest results (within try-catch)" {
        :Define pytest metrics to parse;
        note right
        def pytest_logs = ['errors', 'failures', 'skipped', 'tests']
        end note
        
        :Parse each metric from XML;
        note right
        pytest_logs.each {
            cmd = 'cat testxml/' + board + '_reports.xml | sed -rn \'s/.*'
            cmd+= it + '="([0-9]+)".*/\\1/p\''
            set_elastic_field(board.replaceAll('_', '-'), it, sh(returnStdout: true, script: cmd).trim())
        }
        end note
        
        if (Parsing succeeds?) then (no)
          :Log parsing failure;
          note right
          catch(Exception ex){
              println('Parsing pytest results failed')
              echo getStackTrace(ex)
          }
          end note
        endif
      }
    endif
    
    :Evaluate pytest status code;
    
    if ((statusCode != 5) && (statusCode != 0)) then (yes)
      :throw new NominalException('PyADITests Failed');
    else (no)
    endif
  }
}

partition "Finally Block" {
  :Archive test results;
  note right: junit testResults: 'pyadi-iio/testxml/*.xml', allowEmptyResults: true
}

:Stage completed;
stop
@enduml

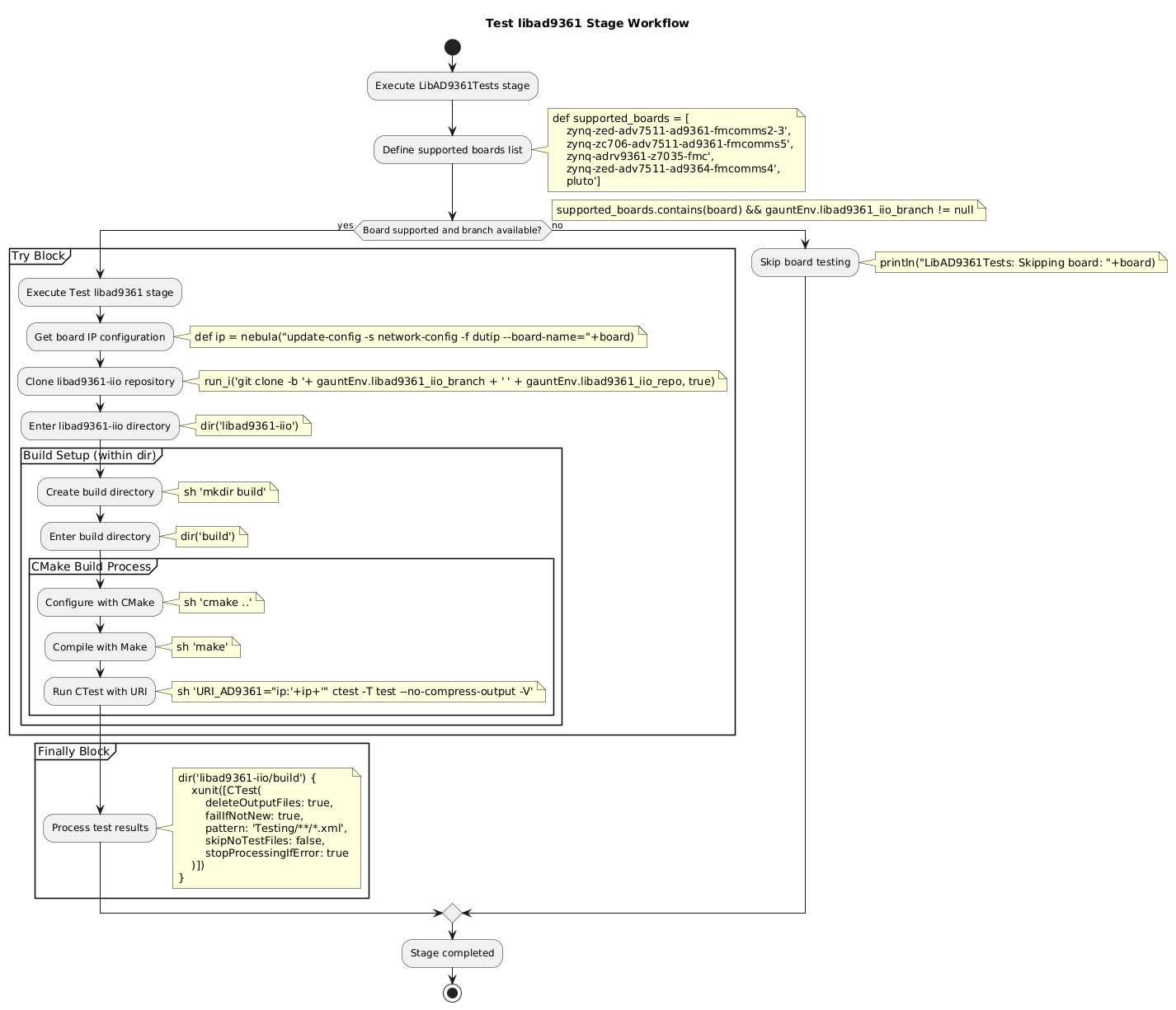
LibAD9361Test

This stage runs the LibAD9361 tests available on the repository.

@startuml LibAD9361Tests Workflow
start
title Test libad9361 Stage Workflow
:Execute LibAD9361Tests stage;

:Define supported boards list;
note right 
def supported_boards = [
    zynq-zed-adv7511-ad9361-fmcomms2-3',
    zynq-zc706-adv7511-ad9361-fmcomms5',
    zynq-adrv9361-z7035-fmc',
    zynq-zed-adv7511-ad9364-fmcomms4',
    pluto']
end note

if (Board supported and branch available?) then (yes)
  note right: supported_boards.contains(board) && gauntEnv.libad9361_iio_branch != null
  
  partition "Try Block" {
    :Execute Test libad9361 stage;
    :Get board IP configuration;
    note right: def ip = nebula("update-config -s network-config -f dutip --board-name="+board)
    
    :Clone libad9361-iio repository;
    note right: run_i('git clone -b '+ gauntEnv.libad9361_iio_branch + ' ' + gauntEnv.libad9361_iio_repo, true)
    
    :Enter libad9361-iio directory;
    note right: dir('libad9361-iio')
    
    partition "Build Setup (within dir)" {
      :Create build directory;
      note right: sh 'mkdir build'
      
      :Enter build directory;
      note right: dir('build')
      
      partition "CMake Build Process" {
        :Configure with CMake;
        note right: sh 'cmake ..'
        
        :Compile with Make;
        note right: sh 'make'
        
        :Run CTest with URI;
        note right: sh 'URI_AD9361="ip:'+ip+'" ctest -T test --no-compress-output -V'
      }
    }
  }
  
  partition "Finally Block" {
    :Process test results;
    note right
    dir('libad9361-iio/build') {
        xunit([CTest(
            deleteOutputFiles: true,
            failIfNotNew: true,
            pattern: 'Testing/**/*.xml',
            skipNoTestFiles: false,
            stopProcessingIfError: true
        )])
    }
    end note
  }
  
else (no)
  :Skip board testing;
  note right: println("LibAD9361Tests: Skipping board: "+board)
endif

:Stage completed;
stop
@enduml

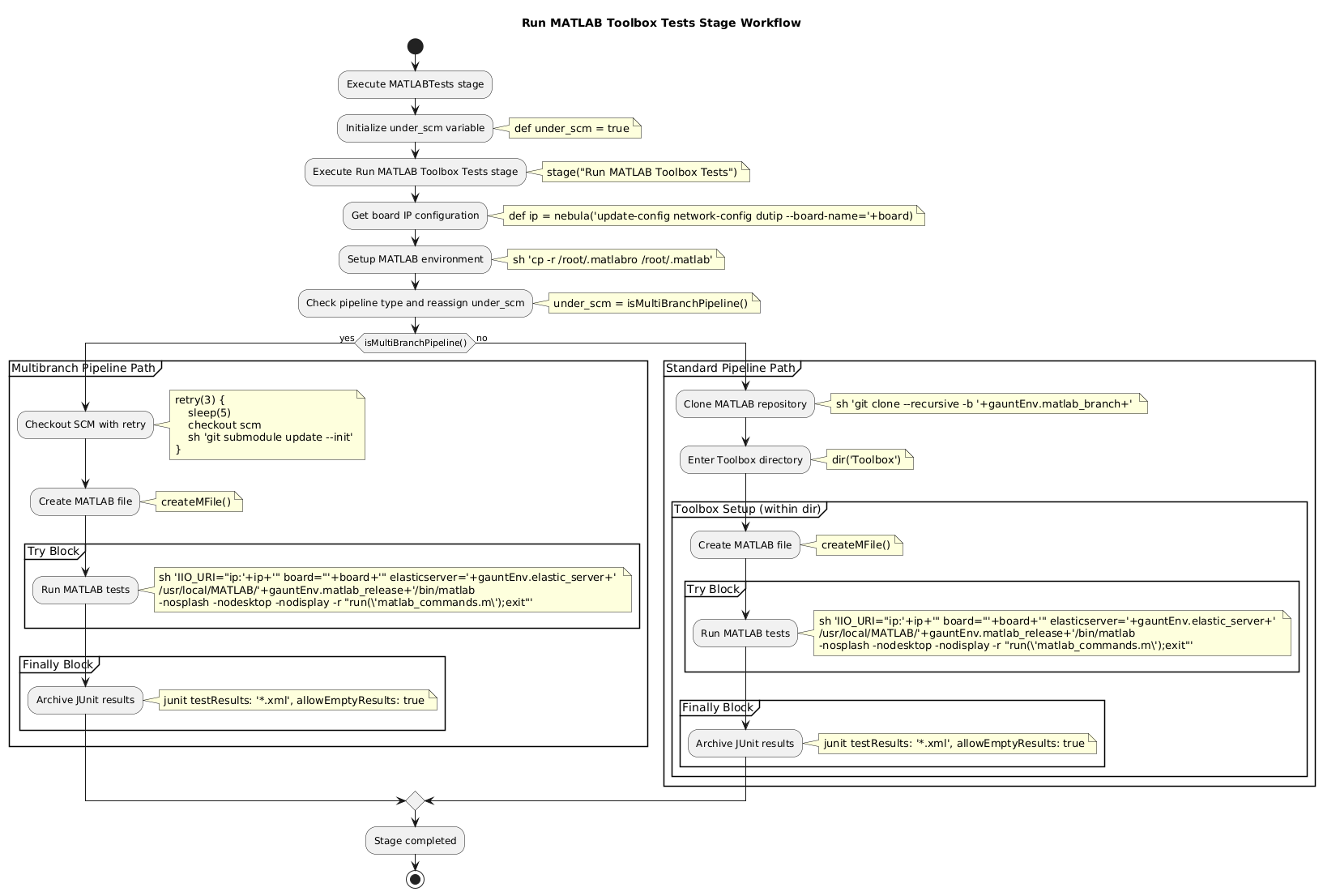
MATLABTests

This stage runs the MATLAB hardware test runner for the target boards.

@startuml MATLABTests Workflow
start
title Run MATLAB Toolbox Tests Stage Workflow
:Execute MATLABTests stage;

:Initialize under_scm variable;
note right: def under_scm = true

:Execute Run MATLAB Toolbox Tests stage;
note right: stage("Run MATLAB Toolbox Tests")

:Get board IP configuration;
note right: def ip = nebula('update-config network-config dutip --board-name='+board)

:Setup MATLAB environment;
note right: sh 'cp -r /root/.matlabro /root/.matlab'

:Check pipeline type and reassign under_scm;
note right: under_scm = isMultiBranchPipeline()

if (isMultiBranchPipeline()) then (yes)
  partition "Multibranch Pipeline Path" {
    :Checkout SCM with retry;
    note right
    retry(3) {
        sleep(5)
        checkout scm
        sh 'git submodule update --init'
    }
    end note
    
    :Create MATLAB file;
    note right: createMFile()
    
    partition "Try Block" {
      :Run MATLAB tests;
      note right
      sh 'IIO_URI="ip:'+ip+'" board="'+board+'" elasticserver='+gauntEnv.elastic_server+' 
      /usr/local/MATLAB/'+gauntEnv.matlab_release+'/bin/matlab 
      -nosplash -nodesktop -nodisplay -r "run(\'matlab_commands.m\');exit"'
      end note
    }
    
    partition "Finally Block" {
      :Archive JUnit results;
      note right: junit testResults: '*.xml', allowEmptyResults: true
    }
  }
  
else (no)
  partition "Standard Pipeline Path" {
    :Clone MATLAB repository;
    note right
    sh 'git clone --recursive -b '+gauntEnv.matlab_branch+' 
    '+gauntEnv.matlab_repo+' Toolbox'
    end note
    
    :Enter Toolbox directory;
    note right: dir('Toolbox')
    
    partition "Toolbox Setup (within dir)" {
      :Create MATLAB file;
      note right: createMFile()
      
      partition "Try Block" {
        :Run MATLAB tests;
        note right
        sh 'IIO_URI="ip:'+ip+'" board="'+board+'" elasticserver='+gauntEnv.elastic_server+' 
        /usr/local/MATLAB/'+gauntEnv.matlab_release+'/bin/matlab 
        -nosplash -nodesktop -nodisplay -r "run(\'matlab_commands.m\');exit"'
        end note
      }
      
      partition "Finally Block" {
        :Archive JUnit results;
        note right: junit testResults: '*.xml', allowEmptyResults: true
      }
    }
  }
endif

:Stage completed;
stop
@enduml